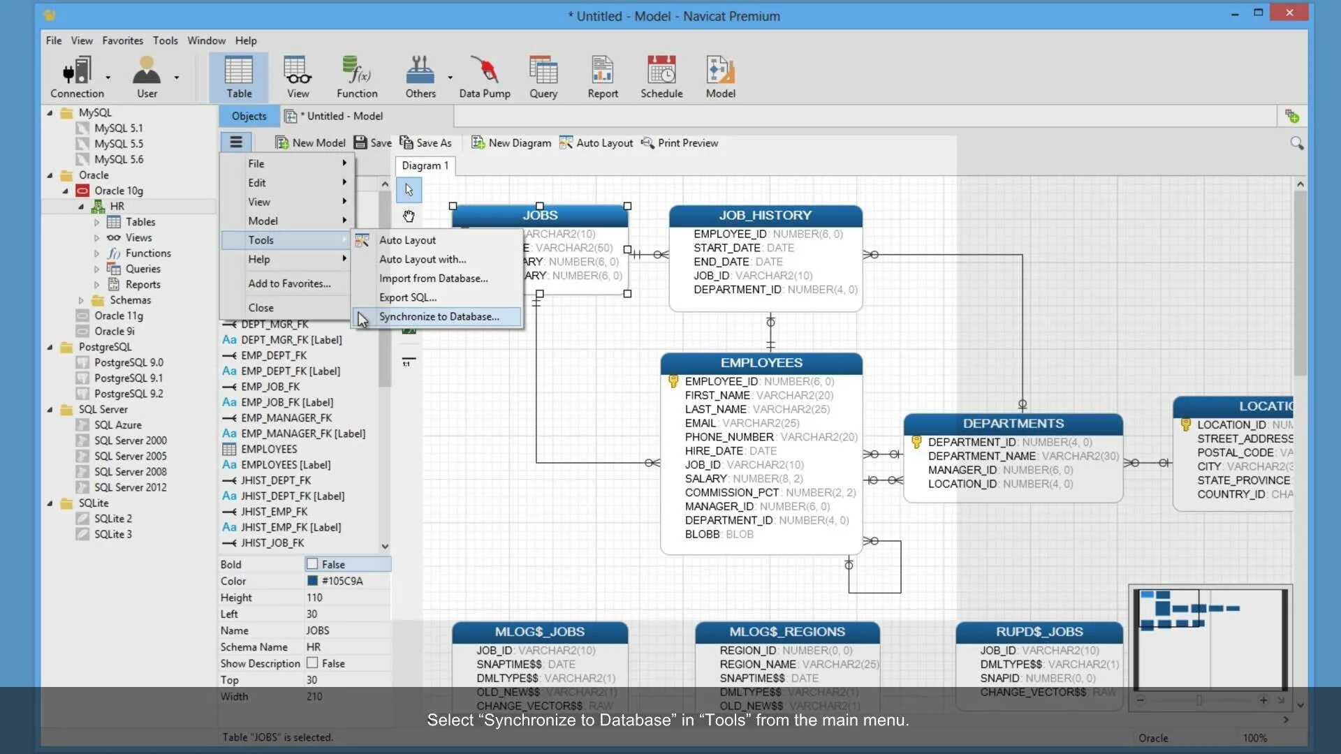
Импорт данных в postgresql