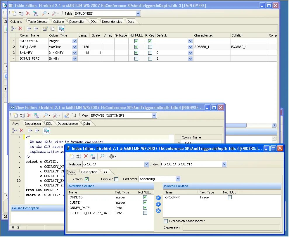
Index editor