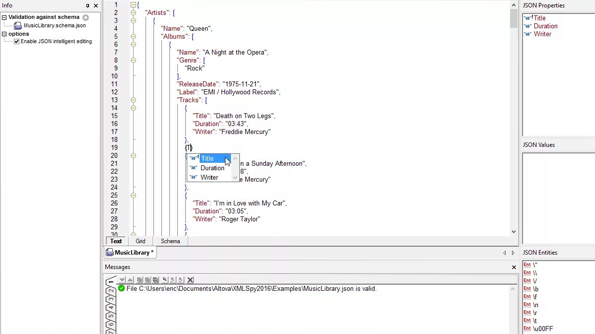
Json constructor