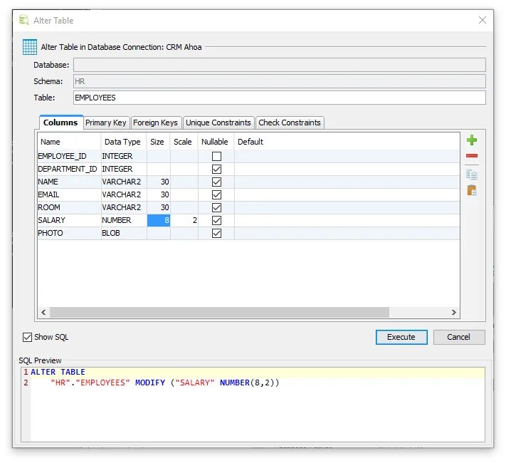
Модификация sql