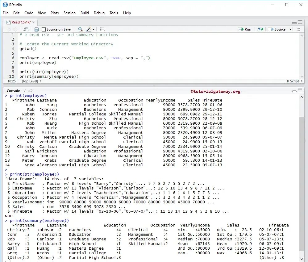
Read csv date