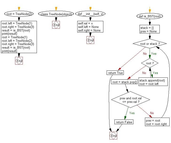
Реализуйте алгоритм бинарного поиска