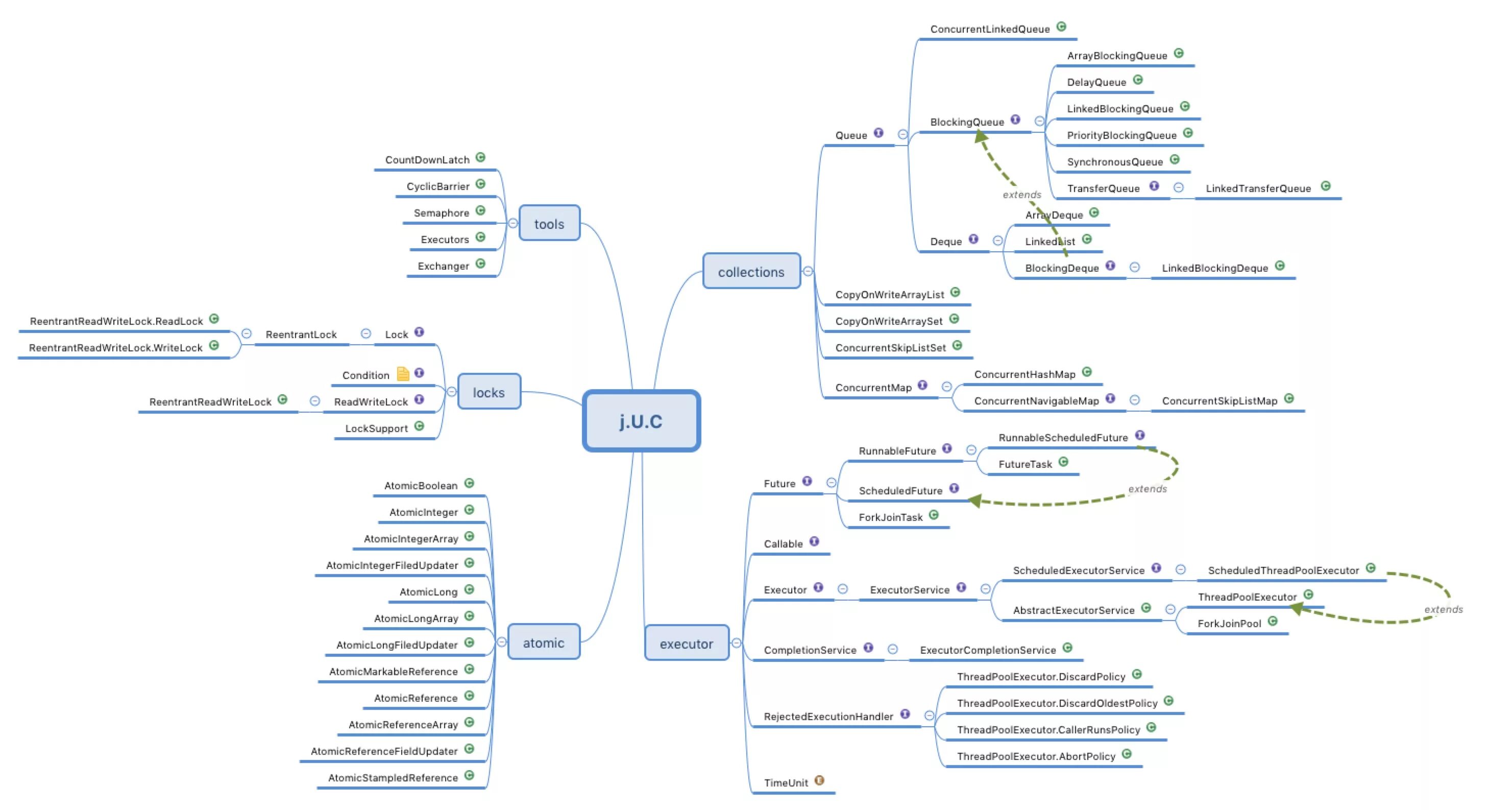
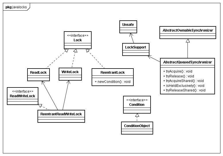
Reentrantlock java