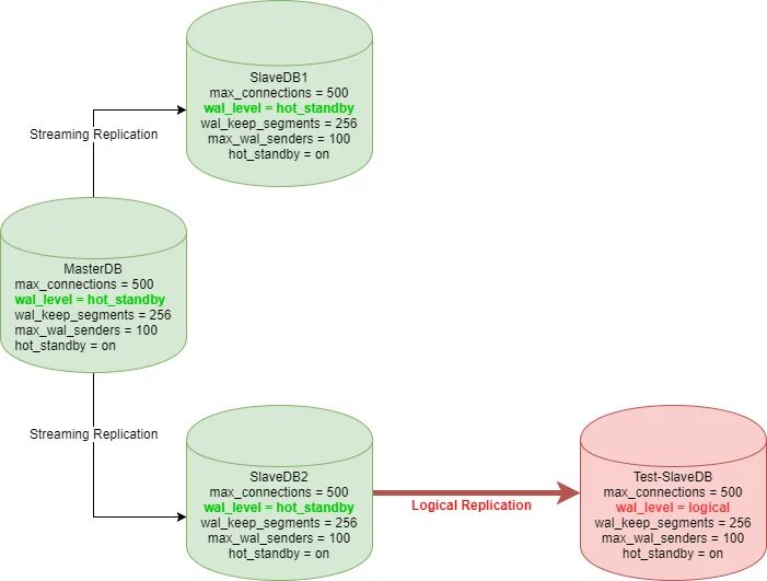
Репликация postgresql