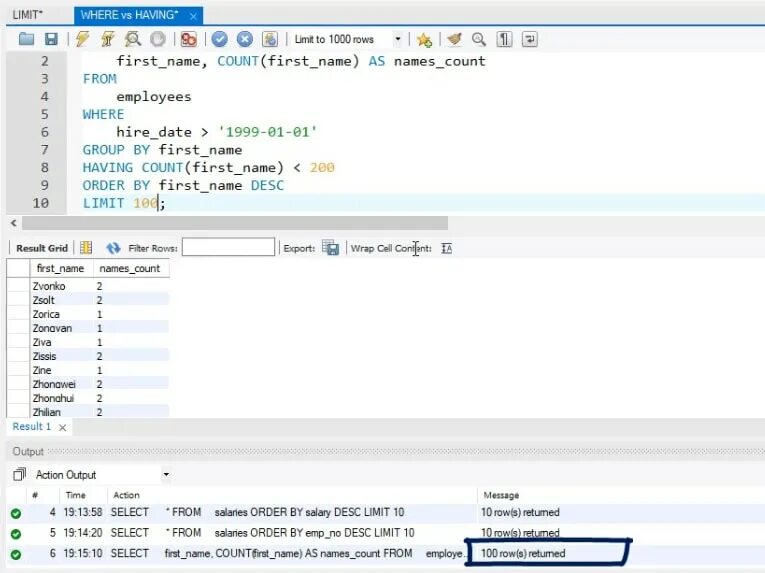
Select from orders where date