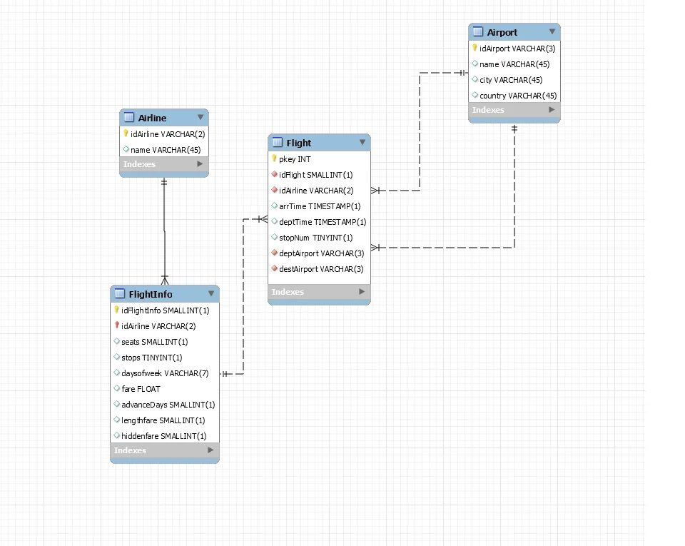
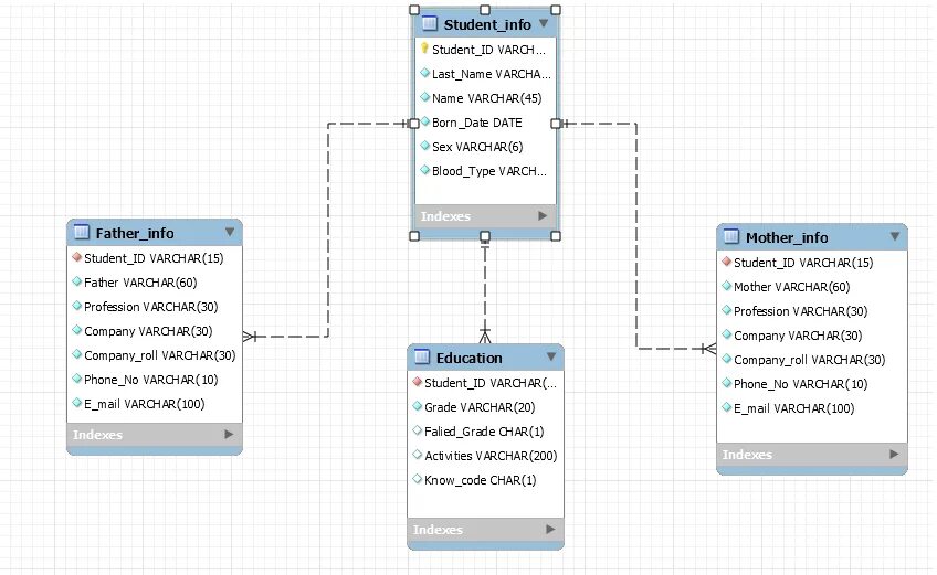
Схема данных mysql