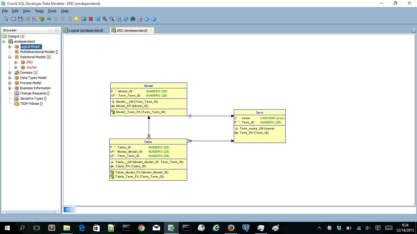
Sql developer data modeller