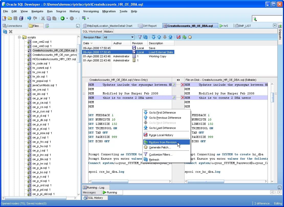
Sql developer download