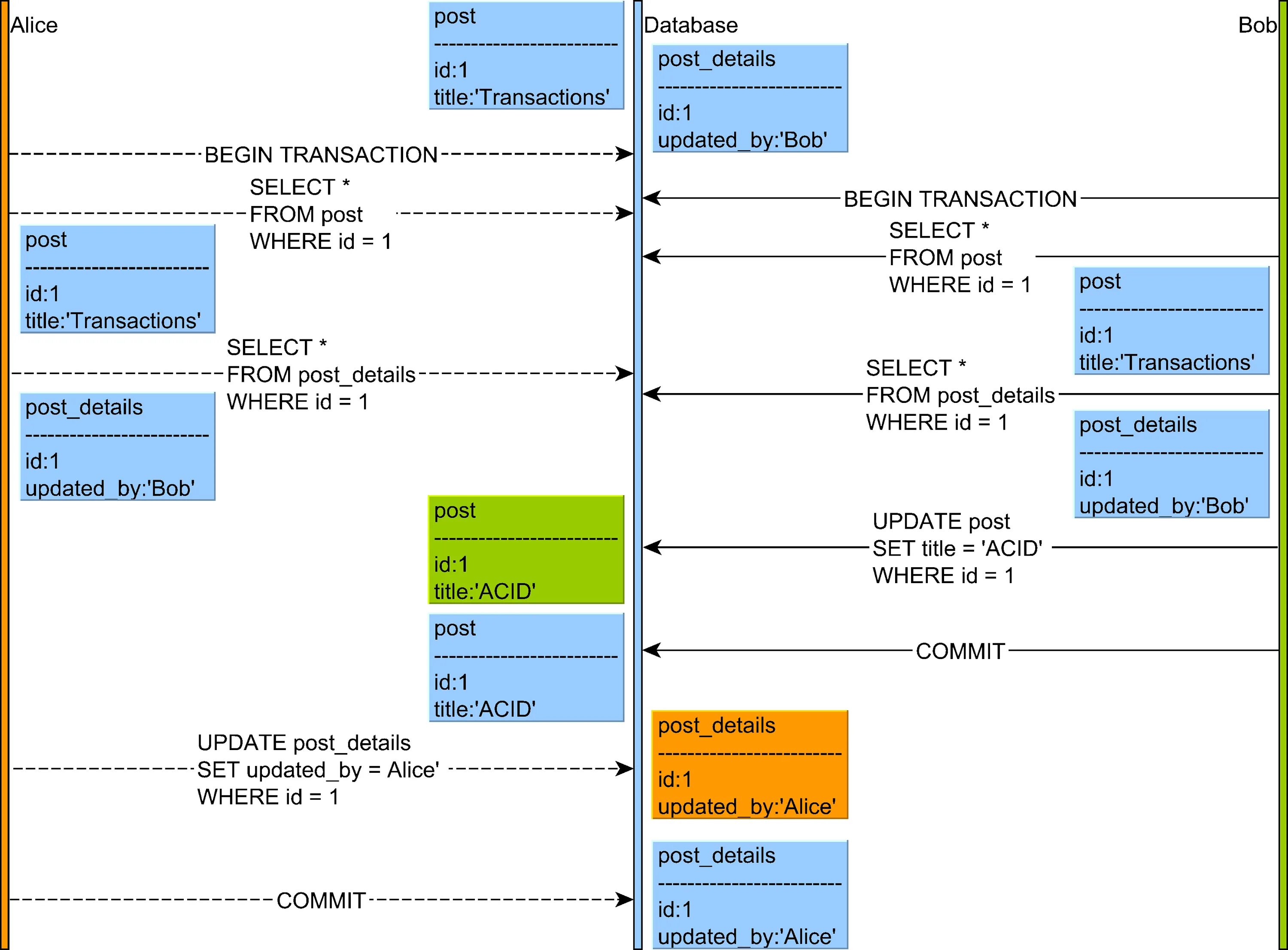
Уровни изоляции транзакций postgresql