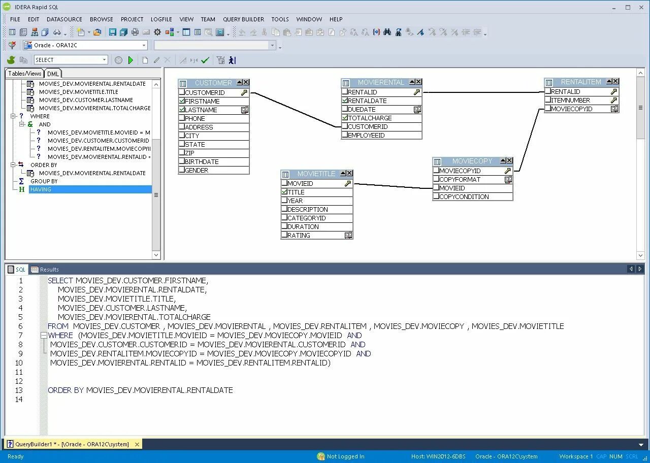
Visual code sql