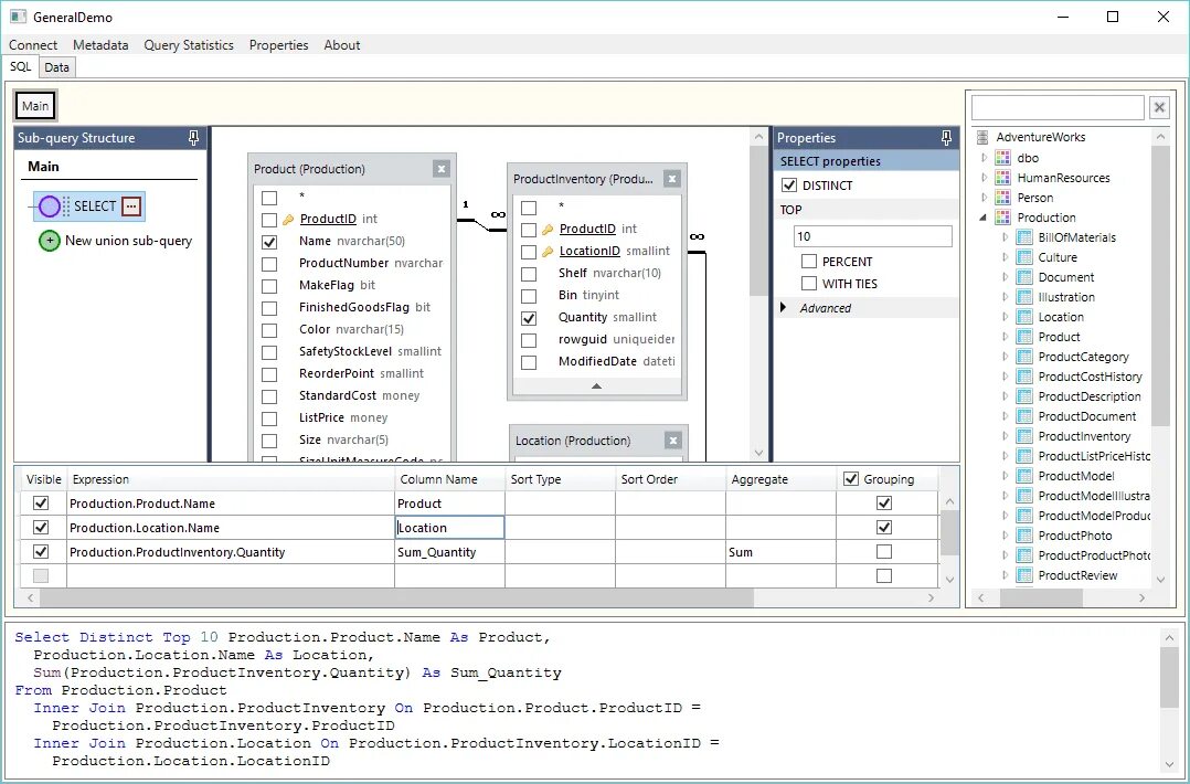
Wpf sql