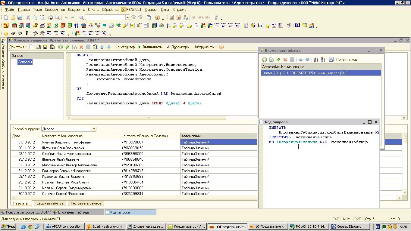
Запрос параметр таблица значений