Главная
»
Oauth2 authorization server
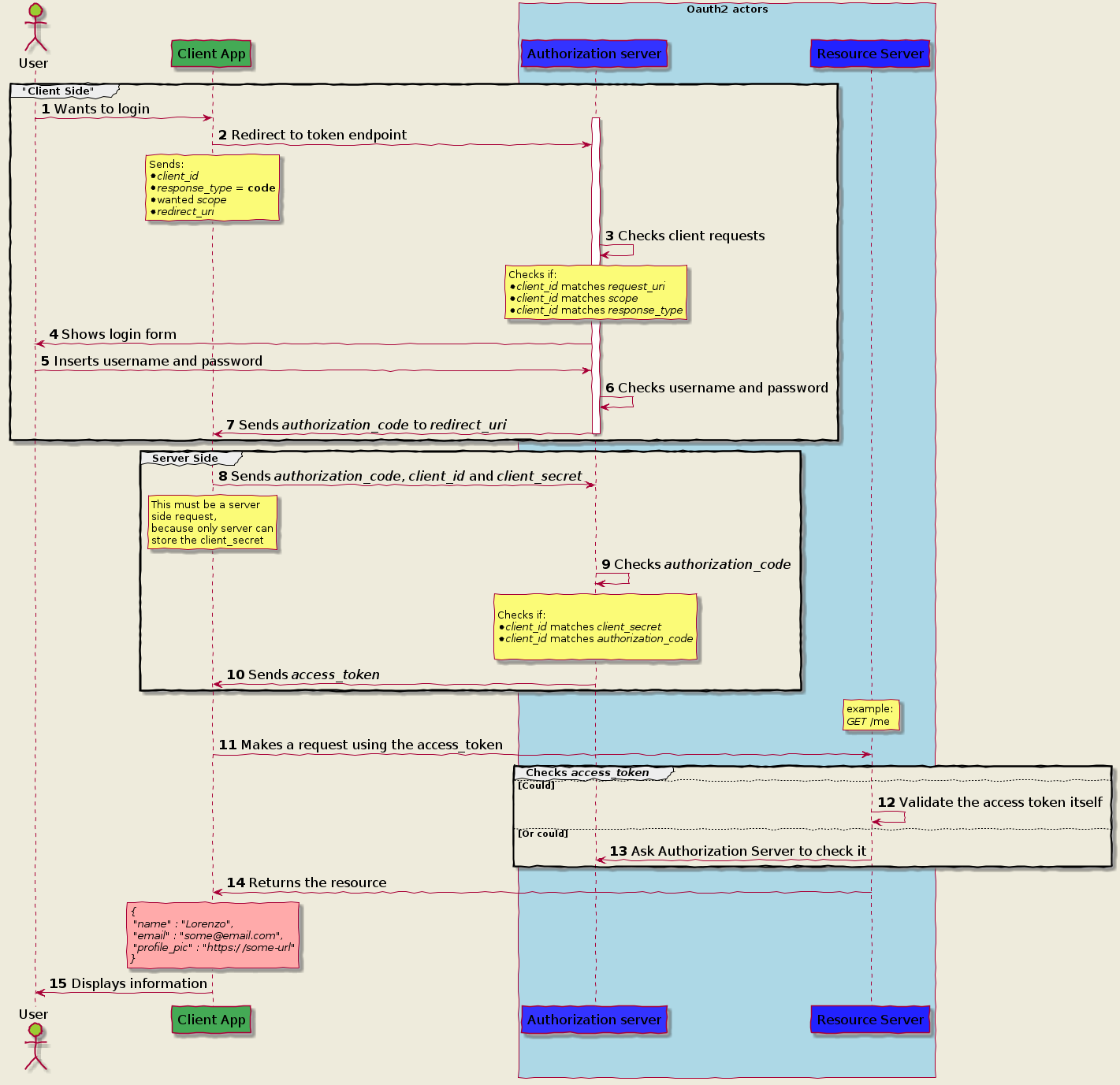
Oauth2 authorization server. Oauth2 sequence diagram. oauth2 authorization code flow. oauth 2.0. oauth 2.0 схема.
« Предыдущее
75 / 80
Следующее »